Perfect ORM Definitions
in a few seconds
- Export definitions directly from a visual model
- Output in a standardized and ready-to-use format
- Edit all objects in smart graphical interface
Watch Skipper videos
Edit and export continuously
It is as simple as it can be. Try it now.



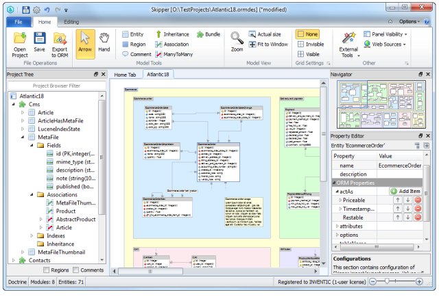
1. Visually edit your project model.
<?php
use Doctrine\ORM\Mapping as ORM;
#[ORM\Entity]
#[ORM\Table(name: "ecommerce_order", options: ["charset"=>"utf8","collate"=>"utf8_unicode_ci"])]
#[ORM\ChangeTrackingPolicy("DEFERRED_IMPLICIT")]
class EcommerceOrder
{
#[ORM\Id]
#[ORM\Column(type: "integer")]
#[ORM\GeneratedValue(strategy: "AUTO")]
private $id;
#[ORM\Column(type: "timestamp", length: 255, nullable: true)]
private $ordered_at;
#[ORM\Column(type: "string", nullable: true)]
private $customer_note;
#[ORM\Column(type: "string", nullable: true)]
private $internal_note;
#[ORM\OneToOne(targetEntity: "Address", inversedBy: "EcommerceOrders")]
#[ORM\JoinColumn(name: "billing_address_id", referencedColumnName: "id", unique: true)]
private $BillingAddress;
#[ORM\OneToOne(targetEntity: "Address", inversedBy: "EcommerceOrdersDelivery")]
#[ORM\JoinColumn(name: "delivery_address_id", referencedColumnName: "id", unique: true)]
private $DeliveryAddress;
}<?php
use Doctrine\ORM\Mapping AS ORM;
/**
* @ORM\Entity
* @ORM\Table(schema="ecommerce_order", options={"charset":"utf8","collate":"utf8_unicode_ci"})
* @ORM\ChangeTrackingPolicy("DEFERRED_IMPLICIT")
*/
class EcommerceOrder
{
/**
* @ORM\Id
* @ORM\Column(type="integer", length=4, options={"unsigned":true})
* @ORM\GeneratedValue(strategy="SEQUENCE")
*/
private $id;
/**
* @ORM\Column(type="timestamp", nullable=true)
*/
private $ordered_at;
/**
* @ORM\Column(type="string", nullable=true)
*/
private $customer_note;
/**
* @ORM\Column(type="string", nullable=true)
*/
private $internal_note;
/**
* @ORM\OneToOne(targetEntity="Address")
* @ORM\JoinColumn(name="billing_address_id", referencedColumnName="id", unique=true)
*/
private $BillingAddress;
/**
* @ORM\ManyToOne(targetEntity="Address")
* @ORM\JoinColumn(name="delivery_address_id", referencedColumnName="id")
*/
private $DeliveryAddress;
}<?xml version="1.0"?>
<doctrine-mapping
xmlns="http://doctrine-project.org/schemas/orm/doctrine-mapping"
xsi="http://www.w3.org/2001/XMLSchema-instance"
schemaLocation="http://doctrine-project.org/schemas/orm/doctrine-mapping.xsd">
<entity
name="EcommerceOrder"
change-tracking-policy="DEFERRED_IMPLICIT"
schema="ecommerce_order"
repository-class="Doctrine\ORM\EntityRepository">
<id name="id" type="integer" length="4">
<generator strategy="SEQUENCE"/>
<options>
<option name="unsigned" value="true"/>
</options>
</id>
<field name="ordered_at" type="timestamp" nullable="true"/>
<field name="customer_note" type="string" nullable="true" version="true"/>
<field name="internal_note" type="string" nullable="true" version="true"/>
<many-to-one field="DeliveryAddress" target-entity="Address">
<join-columns>
<join-column
name="delivery_address_id"
referenced-column-name="id"
on-delete="CASCADE"/>
</join-columns>
</many-to-one>
<one-to-one field="BillingAddress" target-entity="Address">
<join-columns>
<join-column
name="billing_address_id"
referenced-column-name="id"
unique="true"
on-delete="CASCADE"/>
</join-columns>
</one-to-one>
<options>
<option name="charset" value="utf8"/>
<option name="collate" value="utf8_unicode_ci"/>
</options>
</entity>
</doctrine-mapping>EcommerceOrder:
type: entity
changeTrackingPolicy: DEFERRED_IMPLICIT
schema: ecommerce_order
repositoryClass: Doctrine\ORM\EntityRepository
fields:
id:
id: true
type: integer
length: 4
generator:
strategy: SEQUENCE
options:
unsigned: true
ordered_at:
type: timestamp
nullable: true
customer_note:
type: string
nullable: true
version: true
internal_note:
type: string
nullable: true
version: true
options:
charset: utf8
collate: utf8_unicode_ci
oneToOne:
BillingAddress:
targetEntity: Address
joinColumns:
billing_address_id:
referencedColumnName: id
unique: true
onDelete: CASCADE
manyToOne:
DeliveryAddress:
targetEntity: Address
joinColumns:
delivery_address_id:
referencedColumnName: id
onDelete: CASCADE<?php
namespace App\Models\Base;
use Illuminate\Database\Eloquent\Model;
class EcommerceOrder extends Model
{
protected $timestamps=false;
protected $casts=[
'id'=>'integer',
'ecommerce_order_state_id'=>'integer',
'contact_id'=>'integer',
'delivery_address_id'=>'integer',
'billing_address_id'=>'integer',
'ordered_at'=>'datetime',
'customer_note'=>'string',
'internal_note'=>'string'
];
protected $is_guarded=['internal_note'];
protected $is_fillable=[
'id',
'ecommerce_order_state_id',
'contact_id',
'delivery_address_id',
'billing_address_id',
'ordered_at',
'customer_note'
];
public function Contact()
{
return $this->belongsTo('\App\Models\Contact','contact_id','id');
}
public function DeliveryAddress()
{
return $this->belongsTo('\App\Models\Address','delivery_address_id','id');
}
public function BillingAddress()
{
return $this->belongsTo('\App\Models\Address','billing_address_id','id');
}
public function OrderItem()
{
return $this->hasMany('\App\Models\EcommerceOrderItem','ecommerce_order_id','id');
}
public function OrderSimpleItem()
{
return $this->hasMany('\App\Models\EcommerceOrderSimpleItem','ecommerce_order_id','id');
}
}2. Export it to complete definition files.
Stop writing definitions manually
Download 14-day trial version. No credit card needed.
DownloadFREE TRIAL
What more Skipper brings you
Four times faster
development
Replace manual coding with visual modeling and increase your work efficiency.
Emphasis on logic,
not syntax
Focus only on project logic. Syntax and keywords are completed by Skipper.
Perfect knowledge
of projects
Visual model lets you discover logic of any imported project simply and quickly.
Wide
customizability
Create your own templates or adjust ORM properties to fit your project needs.
See all the features
Over 5,000 companies use Skipper every day
“

We have good use of the tool. It simplifies our daily work, saves us time and is simple and intuitive to use.
Thomas Somoen, Try/Apt
”
“

It is faster and gives less errors to have Skipper create the mapping code instead of writing it myself. Later in the development process I often use the Skipper diagram as a quick reference.
Herman Peeren, Yepr
”
Join community of our satisfied users
Download 14-day trial version and try it now.
DownloadFREE TRIAL